icon-bg
icon-bg
icon-bg

Comment analyser les ordinateurs  Apple Mac

v. 6.6.5 / 18 novembre 2025 / Pour Windows
Gratuit pendant 30 jours

En analysant régulièrement vos ordinateurs Mac exécutant macOS, vous pouvez collecter des données essentielles sur leur matériel et leurs logiciels, ce qui vous permet d'effectuer une maintenance préventive et de résoudre rapidement les problèmes potentiels. En outre, l'analyse du réseau joue un rôle important dans l'inventaire des ressources informatiques de votre organisation.

Comment fonctionnent les analyseurs de réseau ?

Les analyseurs de réseau comme Total Network Inventory peuvent collecter des informations détaillées sur les composants matériels, les logiciels installés, les versions du système d'exploitation et d'autres paramètres importants. Ces données peuvent être utilisées pour identifier des vulnérabilités de sécurité potentielles, garantir la conformité avec les contrats de licence et optimiser l'utilisation des ressources dans votre infrastructure informatique.

Comment analyser les ordinateurs Apple macOS sur un réseau local ?

Total Network Inventory simplifie le processus d’analyse des ordinateurs Apple Mac sur votre réseau local. Pour initier une analyse, lancez TNI, spécifiez la plage d'adresses IP à analyser et fournissez le mot de passe Administrateur. Le processus d’analyse est facilité par un agent qui est temporairement installé sur l'appareil macOS distant, à l’aide de protocoles sécurisés comme SSH, SCP et SFTP. Cet agent collecte des informations exhaustives sur les composants matériels et logiciels de chaque ordinateur Apple ou MacBook, assurant ainsi des données d'inventaire exactes et à jour.

Veuillez noter que TNI prend en charge l’analyse des versions 64 bits de macOS, ce qui assure la compatibilité avec les dernières versions du matériel et des logiciels d'Apple. De plus, le logiciel peut inventorier les ordinateurs Apple qui font partie d'un domaine Active Directory.

Comment scanner sur un ordinateur Mac

Quelles informations pouvez-vous obtenir après l’analyse des appareils exécutant macOS ?

Les capacités d’analyse de Total Network Inventory pour les appareils macOS sont vastes, fournissant des informations détaillées sur différents aspects de vos ordinateurs Apple. Les informations collectées incluent :

  • Détails système : Paramètres de l'ordinateur et de l'unité centrale, emplacements de mémoire, paramètres d'alimentation.
  • CPU : Vitesse d'horloge, nombre de cœurs et autres informations spécifiques au processeur.
  • RAM : Taille de la mémoire physique, modules de mémoire installés (taille, fabricant, type, fréquence).
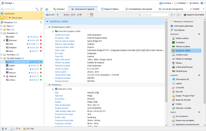
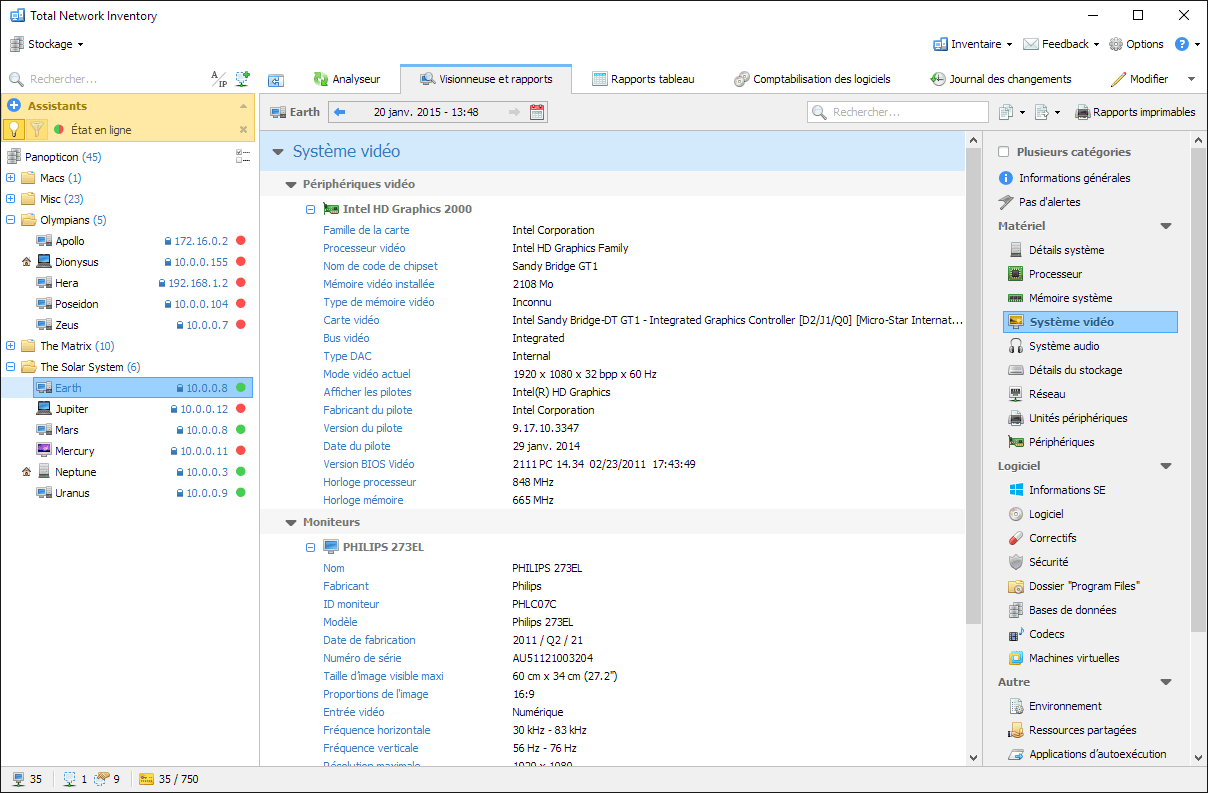
  • Graphique : Nom de la carte graphique et spécifications de la mémoire vidéo.
  • Moniteurs : Nom, fabricant, dimensions et diagonales.
  • Stockage : Détails des disques durs et des stockages amovibles (modèle, fabricant et capacité).
  • Partitions : Informations sur les partitions logiques (étiquette, système de fichiers, volume et espace libre).
  • Réseau : Détails de l'adaptateur réseau (nom, fabricant, adresse MAC, adresse IP, sous-réseau, passerelle, nom de l'appareil BSD et type).
  • Périphériques USB : Fabricant, version et informations de vitesse.
  • Imprimantes : Fabricant, pilote, statut, capacités de fax, et bien plus encore.
  • Logiciels : Détails du système d'exploitation, informations sur le pare-feu et liste complète des logiciels installés (comprenant la date, la version et le fabricant).

Analyses programmées pour les ordinateurs Apple Mac

Les capacités robustes de programmation de Total Network Inventory vous permettent d'automatiser l’analyse des ordinateurs Mac, garantissant que vos données d'inventaire restent à jour et précises. Vous pouvez configurer le programmateur pour effectuer des analyses ponctuelles ou récurrentes sur une base quotidienne, hebdomadaire ou mensuelle, en adaptant la fréquence aux besoins spécifiques de votre organisation.

Le manuel utilisateur fournit des instructions détaillées sur la configuration des paramètres du programmateur, vous permettant d'optimiser le processus d’analyse et de minimiser les perturbations potentielles de vos activités de réseau.

Types d'analyse des appareils Apple Mac sur le réseau

Total Network Inventory prend en charge deux principaux types d’analyse des périphériques de réseau Mac : l’analyse à distance et l’analyse manuelle.

Le processus d’analyse à distance fonctionne comme suit :

  • TNI établit une connexion avec la machine distante via SSH.
  • Un dossier temporaire est créé dans le répertoire d’accueil de l'utilisateur, où l'agent d’analyse est transféré à l’aide des protocoles spécifiés (SFTP ou SCP).
  • L'agent d’analyse démarre automatiquement et collecte les informations nécessaires, en créant un rapport à la fin.
  • Le fichier de rapport généré est transféré à TNI et stocké dans l'emplacement de stockage désigné.

Avant de lancer une analyse à distance des appareils macOS à l’aide du protocole SSH, assurez-vous qu'un serveur SSH-2 avec prise en charge SFTP ou SCP est en cours d'exécution sur l'équipement distant et que le pare-feu permet d’accéder à ces services. De plus, le compte utilisateur utilisé pour l’analyse doit disposer des autorisations nécessaires pour accéder au serveur SSH (option AllowUsers). Pour que l'agent d’analyse fonctionne correctement, assurez-vous que la bibliothèque standard C++ libstdc++.so.6 est installée sur le système cible.

Analyse manuelle : Dans ce scénario, l'utilisateur copie manuellement le fichier exécutable de l'agent sur l'ordinateur macOS à analyser et lance le processus localement. Après l’analyse, le programme génère un fichier contenant les données collectées, qui peut ensuite être transféré manuellement dans le stockage de TNI pour une analyse et un rapport ultérieurs.

Avantages de notre logiciel

Total Network Inventory offre plusieurs avantages en ce qui concerne l’analyse du réseau Mac et l'inventaire des ordinateurs Apple Mac sur votre réseau :

  • Gain de temps. TNI réduit considérablement le temps nécessaire pour analyser les appareils macOS, permettant une collecte rapide et efficace des données.
  • Informations complètes. Le logiciel fournit des informations détaillées sur les configurations matérielles et logicielles.
  • Sécurité. TNI utilise des protocoles sécurisés comme SSH, SCP et SFTP, garantissant la confidentialité et l'intégrité de vos données pendant le processus d’analyse.
  • Flexibilité. Le logiciel prend en charge à la fois les méthodes d’analyse manuelle et à distance, ce qui vous permet de choisir l'approche qui convient le mieux aux besoins de votre organisation et à votre infrastructure informatique.
  • Création de rapports. TNI permet de générer des rapports récapitulatifs complets, offrant une vue centralisée de vos ressources informatiques et facilite la gestion efficace des ressources.

Total Network Inventory pour l'analyse des ordinateurs Mac

Avec Total Network Inventory, les entreprises peuvent simplifier le processus d'analyse et d'inventaire de leurs ordinateurs Apple, garantissant une intégration transparente et une gestion efficace de ces appareils au sein de leur infrastructure informatique.

Avec TNI, vous pouvez maintenir un inventaire à jour de vos appareils macOS, ce qui vous permet d'effectuer la maintenance, d'allouer efficacement les ressources et de respecter les accords de licence. En automatisant le processus d'analyse et en utilisant des protocoles sécurisés, TNI minimise le risque de failles de sécurité et garantit la confidentialité et l'intégrité de vos données.

Utilisez Total Network Inventory et prenez le contrôle des ressources informatiques de votre entreprise, quel que soit le système d'exploitation ou la plateforme matérielle. Grâce aux puissantes capacités d'analyse de TNI, aux méthodes de déploiement flexibles et aux rapports détaillés, vous pouvez considérablement améliorer la prise de décision et augmenter à la fois les performances et la sécurité de vos ordinateurs.

 

FAQ
Quel est l'avantage d’analyser les ordinateurs Apple macOS sur mon réseau ?
Analyser régulièrement les ordinateurs macOS vous permet de collecter des données importantes sur leurs configurations matérielles et logicielles, ce qui favorise une maintenance proactive et une correction rapide des problèmes potentiels. Ces informations sont également cruciales pour créer un inventaire des ressources informatiques de votre organisation qui facilite l’allocation efficace des ressources, le suivi de la conformité et la planification stratégique.
Que peut faire Total Network Inventory pour moi ?
Total Network Inventory est un analyseur de réseau qui offre une vaste gamme de fonctionnalités allant au-delà de la simple découverte des dispositifs présents sur le réseau. Il peut collecter des informations détaillées sur les composants matériels, les logiciels installés, les versions des systèmes d'exploitation et les configurations. Ces données peuvent être utilisées pour identifier des vulnérabilités de sécurité potentielles, garantir la conformité des licences et optimiser l'utilisation des ressources dans votre infrastructure informatique.
Comment Total Network Inventory analyse-t-il les appareils macOS ?
Le processus d’analyse est facilité par un agent qui est temporairement installé sur l'appareil macOS distant en utilisant des protocoles sécurisés tels que SSH, SCP, et SFTP. Cet agent collecte des informations complètes sur les composants matériels et logiciels de chaque ordinateur Apple ou MacBook, garantissant des données d'inventaire précises et à jour.
Quelles informations puis-je obtenir après avoir analysé des appareils macOS gérés ?
Total Network Inventory fournit des informations détaillées sur différents aspects de vos ordinateurs Apple, y compris les détails système, les CPU, la RAM, les cartes graphiques, les moniteurs, le stockage, les partitions, le réseau, les périphériques USB et les imprimantes. Il fournit également une liste exhaustive des logiciels installés, incluant la date, la version, et le fabricant.
Puis-je planifier des analyses pour mes ordinateurs Apple macOS ?
Oui, les puissantes capacités de planification de Total Network Inventory vous permettent d'automatiser les analyses, ce qui garantit que les données d'inventaire sont actualisées et exactes. Vous pouvez configurer le planificateur pour exécuter des analyses quotidiennes, hebdomadaires ou mensuelles.
19 novembre 2025

TNI 6.6.5: Scheduler at a glance

This update is a smaller one in terms of features, but it brings a nice round of polish to Total Network Inventory, especially to the Scheduler interface.

29 septembre 2025

TNI 6.6: Resident agents for macOS, Linux and FreeBSD

Today we’re rolling out a long-awaited addition to Total Network Inventory: resident agent modes for macOS, Linux and FreeBSD.